低成本、低噪声、高性能已成为变频空调的发展趋势。而作为变频空调核心部件的压缩机及其室外控制器是提升整机性能的关键。英飞凌在空调外机双变频电机加高频FPC控制方案上有多年的积累和量产经验。最新推出的高性能PSOC™ Control系列MCU,以其180MHz M33主频、高性能可编程模拟子系统等特性非常适合做各种电机控制。英飞凌也基于PSOC™ Control C3控制器的单芯片控制方案实现了室外压缩机和风机的双变频控制,以及功率因素校正(PFC)的控制。为客户快速开发产品提供了量产级的参考方案。
PSOC™ Control C3产品介绍
1、了解PSOC™ Control C3

英飞凌推出基于Arm® Cortex®-M33的最新高性能微控制器(MCU)系列PSOC™ Control。在ModusToolbox™系统设计工具和软件平台的支持下,这款综合全面的解决方案使开发人员能够轻松创建高性能、高效率且安全的电机控制和功率转换系统。PSOC™ Control C3分为入门级和主流级产品,提供了从功能、封装、引脚、内存和性能各方面可扩展并兼容的产品组合。
2、为什么选用PSOC™ Control C3
支持低延迟实时控制。搭载Arm® Cortex®-M33,最高频率180 MHz,集成DSP、FPU和CORDIC加速器。入门级MCU(C3P2和C3M2)采用高精度A/D转换器和定时器,主流级MCU(C3P5和C3M5)支持高分辨率PWM,适用于高性能系统和宽禁带开关功率系统。
强大的安全功能。具备Class B、SIL 2安全库及PSA Certified™ 2级认证,集成加密加速器、TrustZone和安全密钥存储,确保IP和固件更新的安全性。
ModusToolbox™软件平台。该平台为电机控制开发提供了全面的软件支持:包括从底层的驱动程序到高级的控制算法库。从多功能图形界面到专用工具、高级电机控制库等一应俱全,帮助工程师快速配置和调试电机控制系统。

3、PSOC™ Control C3的目标应用
电机控制专用MCU(C3M)和功率转换专用MCU(C3P)可满足重点应用的需求,例如:家用电器、工业驱动器、机器人、轻型电动车(LEV)、太阳能和HVAC系统等。

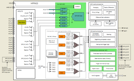
PSOC™ Control C3控制器高性能可编程模拟子系统和灵活的TCPWM模块助力空调外机方案
1、高性能可编程模拟子系统

12位12Msps SAR ADC,支持16路模拟通道并行空闲采样
每通道配备独立采样保持器
各通道可独立配置增益
全通道支持同步采样模式
16路模拟通道可配置为8个独立组,每组支持8路触发源
支持伪差分采样模式
每通道集成限幅检测功能(助力过流/过压保护,减少CPU干预)
支持ADC DMA及FIFO模式(减少CPU干预)
ADC模拟输出可直接接入CSG比较器实现保护
10位DAC为比较器提供基准电压
提供多路触发源输出(用于关键外设同步触发)
2、灵活的TCPWM
面向不同PWM应用的灵活计数模式以及灵活的输入输出触发信号。
示例:TCPWM用于单电阻采样:

3个TCPWM计数器用于生成3对互补PWM信号,1个TCPWM计数器作为ADC触发信号。电机运行时,所有4个TCPWM计数器同步运行。
FOC中断在溢出事件触发,并在前半PWM周期内执行。
TCPWM计数器的比较寄存器CC0和CC1在溢出和下溢事件时更新缓冲。
所有GPIO均可配置为PWM输出引脚,极大简化PCB布局设计。
从AD采样到下一次PWM比较更新的间隔时间仅约半个PWM周期,显著提升电流环带宽和观测器性能。
基于PSOC™ Control C3控制器的空调外机高频HPC+双电机变频控制解决方案介绍
1、方案简介
系统框图

控制板如下图所示,支持无感双电机控制以及高频PFC解决方案。

方案上使用到的主要器件包括:
MCU: PSC3M5FDS2ACQ1
二极管: IDW30E65D1/ IDW10G65C5
IGBT: IKW30N65WR5/ IKWH30N67PR7
栅极驱动器:1ED44175N01B
IPM: IM241-M6T2B
IPM: IKCM15L60GD
辅助电源: ICE5AR4770BZS
2、压缩机驱动特性
6kHz载波频率,单电阻电流采样
无感FOC算法,执行时间< 11us(含ADC时间、转矩补偿及SVPWM过调制)
5段式/7段式SVPWM
弱磁算法
支持快速启动及超低速闭环运行
高性能转矩补偿
超低延迟无感PLL观测器
死区时间补偿
实现全面的保护功能
解决方案已通过量产验证
3、风机驱动特性
载波频率15kHz至20kHz,无感FOC算法,执行时间<10μs
支持多级逆风启动算法
支持逆风、顺风及静态直接闭环启动
单电阻电流采样
支持快速观测器制动模式
支持转矩、功率、速度三种运行模式控制
解决方案已通过量产验证
4、高频PFC
单相升压PFC,双闭环控制,CCM模式
PFC算法执行时间<3.2μs(含电流采样、电压环及电流环运算)
80KHz PWM载波频率。PFC算法与PWM频率同步。PF cosΦ>99.8%,交流电压范围150V~265V
支持空载到满载的PFC启停控制
集成交流频率检测功能
输出电压根据负载需求动态调整以优化PFC效率
负载突变及输入电压波动下保持高稳定性
完善的功率/电流/电压保护机制
解决方案已通过量产验证
80kHz PFC电感器的电流性能远优于相同电感器在40kHz时的表现(电流纹波更小)。更高的PFC开关频率使得能够减小电感器的值/尺寸(在该功率等级下,磁芯和铜线圈的体积可减少约50%),并显著降低系统BOM成本。
得利于PSOC™ Control C3强大的处理性能,整个方案在实现 80KHz PFC控制 + 16KHz风扇电机控制 + 6KHz压缩机控制的情况下,总CPU负载率低于 50%。给客户后续升级优化预留了足够的性能空间。
英飞凌基于PSOC™ Control C3控制器的单芯片控制方案实现了室外压缩机和风机的双变频控制,以及功率因素校正(PFC)的控制。
来源:英飞凌
免责声明:本文为转载文章,转载此文目的在于传递更多信息,版权归原作者所有。本文所用视频、图片、文字如涉及作品版权问题,请联系小编进行处理(联系邮箱:cathy@eetrend.com)。